Business Need
Version Control & Collaboration
Data Consistency & Management
AI & Automation
Industry
Aviation
Manufacturing
Legal
Markup & Data Format
XML
JSON
HTML

DXP files are very well documented in XML Compare with many examples. The documentation page Specifying a Comparison Pipeline gives examples for DXP (and also for Java and C#) for all of the features, properties and attributes that can be added to the comparison pipeline. For example, if you wish to change the version of XSLT that is used in the transformer then the following needs to be added to the DXP file:
<transformerattributes> <stringattribute name="http: saxon.sf.net="" feature="" xsltversion" literalvalue="3.0"></stringattribute name="http:></transformerattributes>
The DXP User Guide provides:

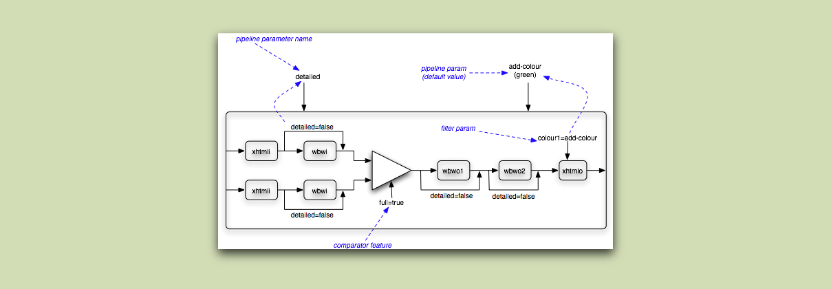
This diagram of an example pipeline provides a good introduction to the concepts described in the DXP User Guide.
The DXP file is defined by DTD files. A DTD defines the structure and the allowed elements and attributes of an XML document. If you are unfamiliar with this system, there is an introduction to DTDs at w3schools. Much of this seems quite obvious but there are a couple areas that are non-intuitive:
Using the DTD enables XML editors like oXygen to assist with writing the DXP file with features like auto-complete.